Spark的性能优化概览
按调优效果排序
- 分配资源、并行度、RDD架构与缓存
- shuffle调优
- spark算子调优
- JVM调优、广播大变量等
Spark的性能优化,主要手段包括:
- 对RDD使用高性能序列化类库
- 优化数据结构
- 对多次使用的RDD进行持久化 / Checkpoint
- 使用序列化的持久化级别
- Java虚拟机垃圾回收调优
- 提高并行度
- 广播共享数据
- 数据本地化
- reduceByKey和groupByKey的合理使用
- Shuffle调优
- 算子调优
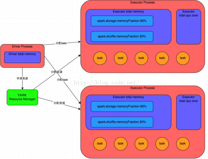
资源分配
整个spark性能调优的基础:先确保资源充足,提高并行度和内存
/usr/local/spark/bin/spark-submit \
--class xxxx \
--num-executors 3 \ #配置executor的数量
--driver-memory 100m \ #配置driver的内存(影响不大)
--executor-memory 100m \ #配置每个executor的内存大小
--executor-cores 3 \ #配置每个executor的cpu core数量
/usr/local/xxx.jar \
资源设置原则:将executor相关参数设置成可使用资源最大值,executor数量,cpu和内存
executor和并行度关系:并行执行task数量 = executor数量 * 每个executor cpu core
提高executor内存作用:
- RDD cache不写入磁盘,减少磁盘IO
- shuffle操作的reduce端,需要内存存放拉取的数据并聚合,可以减少IO
- task执行,降低JVM GC
检测spark程序内存消耗
- 设置RDD的并行度
- 在
parallelize()、textFile()等方法中,传入第二个参数,设置RDD的task / partition的数量; - 用
SparkConf.set()方法,设置spark.default.parallelism,可以统一设置这个application所有RDD的partition数量
- 在
- 在程序中将RDD cache到内存中:
RDD.cache() - 观察Driver的log:
“BlockManagerInfo: Added rdd_6_0 in memory on 192.168.0.101:12907 (size: 16.6 KB, free: 1443.6 MB)”的日志信息。这就显示了每个partition占用了多少内存 - 将这个内存信息乘以partition数量,即可得出RDD大致的内存占用量。
对RDD使用高性能序列化类库
Spark提供了两种序列化机制
- Java序列化机制(默认)
Java序列化机制的速度比较慢,而且序列化后的数据占用的内存空间比较大 - Kryo序列化机制
Kryo序列化机制比Java序列化机制更快,而且序列化后的数据占用的空间更小,通常比Java序列化的数据占用的空间要小10倍
Kryo序列化机制之所以不是默认序列化机制的原因是,有些类型虽然实现了Seriralizable接口,但是它也不一定能够进行序列化(不兼容);此外,如果要得到最佳的性能,Kryo还要求在Spark应用程序中,对所有需要序列化的类型都进行注册(麻烦)
使用Kryo序列化机制
使用Kryo时,需要序列化的类,是要预先进行注册的,以获得最佳性能,如果不注册的话,那么Kryo必须时刻保存类型的全限定名,反而占用内存。Spark默认是对Scala中常用的类型自动注册了Kryo的,都在AllScalaRegistry类中。除此之外需要注册
SparkConf sc = sparkSession.sparkContext.getConf
//将Spark的序列化器设置为KryoSerializer
sc.set("spark.serializer", "org.apache.spark.serializer.KryoSerializer")
sc.registerKryoClasses(Array(classOf[类名]))
序列化作用对象
- 算子函数中使用到的外部变量(broadcast)
- 持久化RDD时进行序列化
StorageLevel.MEMORY_ONLY_SER - shuffle操作
优化点
- 优化缓存大小
若要序列化的对象过大,Kryo内部的缓存可能不够存放那么大的class对象,此时可以设置kryo缓存大小sc.set("spark.kryoserializer.buffer.mb", "20")设置成20m,默认是2m - 预先注册自定义类型
sc.registerKryoClasses(Array(classOf[类名])):避免全限定类名
应用场景
如算子函数使用到了外部的大对象的情况,使用java序列化可能会慢,占内存
优化数据结构
优化算子函数内部用到的数据
- 尽量使用数组
int[]优于List<Integer>:在大量数据的情况下,可以节省对象类型的占用空间,包括引用地址等 - 原始数据类型优于类
Map<String,Student>可以转换成一个长串字符:id:name,class|id:name,class|...,这样计算量会增大,但内存占用量减少 - 避免使用多层嵌套对象结构
对象引用也会占用大量空间可以改成json字符串格式public class Teacher { private List<Student> students = new ArrayList<Student>(); }{"teacherId": 1, "teacherName": "leo", students:[{"studentId": 1, "studentName": "tom"},{"studentId":2, "studentName":"marry"}]} - int 优于 string
int比string占用更少内存 - 指针压缩
如果RAM 小于32 GB,设置-XX:+UseCompressedOops使指针为4个字节而不是8个字节
对多次使用的RDD进行持久化 / CheckPoint
复用时直接从BlockManager中拿持久化的数据,拿不到就读取CheckPoint数据,失败就重新计算
如果持久化数据可能丢失,第一次计算RDD时可以CheckPoint数据(CheckPoint数据更加不易丢失)
避免不同Action重复计算RDD方式
- RDD复用:将不同功能的RDD抽取为一个RDD
- RDD持久化:公用RDD持久化到内存/磁盘
- 持久化:内存序列化 > 内存+磁盘(无序列化) > 内存+磁盘(序列化)
内存资源非常充足时:持久化时采用双副本机制,避免宕机丢失副本
//按优先顺序排列
persist(StorageLevel.MEMORY_ONLY())
StorageLevel.MEMORY_ONLY_SER()
StorageLevel.MEMORY_AND_DISK()
StorageLevel.MEMORY_AND_DISK_SER()
StorageLevel.DISK_ONLY()
使用序列化的持久化级别
如果内存大小不是特别充足,完全可以使用序列化的持久化级别,比如MEMORY_ONLY_SER、MEMORY_AND_DISK_SER等。使用RDD.persist(StorageLevel.MEMORY_ONLY_SER)这样的语法即可
对RDD持久化序列化后,RDD的每个partition的数据,都是序列化为一个巨大的字节数组
JVM调优
spark-submit脚本中设置GC信息
--conf "spark.executor.extraJavaOptions=-verbose:gc -XX:+PrintGCDetails -XX:+PrintGCTimeStamps"
GC调优
Spark 中 GC 调优的目的是确保只有长寿命的 RDD 存储在 Old 版本中,并且 Young 版本的大小足够存储短命期的对象
- full GC次数过多:增大JVM内存
- minor GC多,major GC少:为 Eden 分配更多的内存
-Xmn=xxx - OldGen 近满:减少用于缓存的内存量
spark.memory.fraction缓存较少的对象比减慢任务执行更好;也可以减少YoungGen的大小-Xmn=xxx;可以改变NewRatio 比例 - 使用G1GC回收器
-XX:+UseG1GC,当executor堆大小很大时,提高 G1 region大小是很有用的-XX:G1HeapRegionSize
优化executor堆内存比例
spark中堆内存划分成了两部分
- 储存:给RDD的cache、persist操作进行RDD数据缓存用;
- 执行:给spark算子函数的运行使用的,存放函数中创建的对象
可以web ui界面上查询到stage中task的运行时间、gc时间,如果发现gc太频繁,时间太长,就可以适当调整堆内存分布比例,降低cache内存占比(可以将一部分缓存RDD写入磁盘/序列化),此时算子可用内存就增加了
默认情况下,Spark使用每个executor 60%的内存空间来缓存RDD,而task执行期间创建的对象,只有40%的内存空间来存放
若task执行的40%的内存空间不够,就会触发Java虚拟机的垃圾回收操作
SparkConf().set("spark.storage.memoryFraction", "0.4"):设置RDD缓存空间40%,task空间60%
当RDD缓存空间降低,可以持久化RDD
task空间又分为老年代和新生代,这部分空间和jvm调优一致--conf "spark.executor.extraJavaOptions=-verbose:gc -Xmn=500M"
spark.memory.fraction:expresses the fraction of the (JVM heap space - 300MB) (default 0.6). The rest of the space (40%) is reserved for user data structures, internal metadata in Spark, and safeguarding against OOM errors in the case of sparse and unusually large records.
看官网的解释,应该是
执行+储存=JVM size*spark.memory.fraction
储存=(执行+储存)*spark.memory.storageFraction
executor堆外内存
场景:当spark作业处理的数据量特别大,运行时不时的报错:shuffle output file not found;resubmitting task;executor lost,task lost,out of memory(内存溢出)等错误,最后spark作业彻底崩溃。
可能原因:executor的堆外内存不足,导致executor内存溢出(挂掉);当后续的stage的task要从一些executor中去拉取shuffle map output文件,但由于executor已经挂掉了,关联的block manager消失,导致出错

默认时executor堆外内存大小为300多M,容易OOM
# 在spark-submit中设置,不在代码中设置
# 针对yarn模式,设置为2G
--conf spark.yarn.executor.memoryOverhead=2048
executor连接等待时长
executor,优先从自己本地关联的BlockManager中获取某份数据,若本地block manager没有,则会通过TransferService去远程连接其他节点上executor的block manager去获取
当远程executor的block manager正在进行JVM GC操作,则获取不到响应,当超过默认的60s未响应时,就宣告失败
当fileid xxxx not found,file lost时,可能就是远程数据拉取失败导致,重复失败就可能导致DAGScheduler会重复提交stage,TaskScheduler重复提交task(resubmitting task)
可以将等待连接的时长设置长一点
# 在spark-submit中设置,不在代码中设置
--conf spark.core.connection.ack.wait.timeout=100
提高并行度
并行度:可以同时执行的task数量(stage的task数量,不过实际并行执行时受cpu core数量限制,实际并行执行= min(executor数量*executor cpu core,task 数量))
推荐设置task数量(并行度) 为总cpu core数量2~3倍
sparkContext.set("spark.default.parallelism", "5"):将RDD分成5份partition,一个partition由一个task计算,所有的算子操作只有5个task去运行
此时,在spark-submit脚本设置的executor不合理,就会浪费资源
shuffle操作时,前一个stage中的每个task会将数据写入多个file中,默认是下一个stage task数量和每个task的file数量对应,一个task处理上一个task中的一个file,由于上一个stage有多个task,所以是一个task处理多个file; 相同的key必存在同一个file中

对于上图,比如在reduceByKey时,每个stage0 task都会将key=a数据放到对应file中,则会有三个file有该数据,在stage1读取时,这三个file必为某一个task读取,不会被多个task同时读取
设置方式
SparkSession.builder().config("spark.default.parallelism", 500):统一设置所有RDDsparkContext.textFile()sparkContext.parallelize():单个RDD并行度设置- spark自动设置,会自动按文件输入源数量设置并行度
如HDFS,会给每个InputSplit创建一个partition;
对于reduceByKey等会发生shuffle的操作,则会将并行度设置成最大的父RDD的并行度
Spark SQL并行度不生效
Spark SQL会根据hive表对应的hdfs文件的block,自动设置Spark SQL查询所在的stage的并行度,该stage并行度自定义设置失效,但其他stage并行度设置有效
可以将Spark SQL查询出来的RDD,使用repartition算子去重分区,可以得到多个partition,避免了和Spark SQL绑定在一个stage中的算子,只能使用少量的task去处理大量数据以及复杂的算法逻辑
广播共享数据
让共享数据存在在节点上,而不是每个task都存一份
sparkContext.broadcast(object)
若不广播变量,则复制变量到每个task中.广播变量后变成每个executor中有一个副本(不是每个worker都有一个副本)
每个executor对应一个blockManager,blockManager负责管理某个executor对应的内存和磁盘上的数据
BlockManager 是管理整个Spark运行时的数据读写的,当然也包含数据存储本身,在这个基础之上进行读写操作,由于 Spark 本身是分布式的,所以 BlockManager 也是分布式的 task数据读写都是通过blockManager完成
task读取广播变量值时,先到本地blockManager中寻找,若blockManager中找不到,则由blockManager寻找到其他blockManager或driver中寻找,并保存到本地blockManager中
数据本地化
本地化级别:
- PROCESS_LOCAL:数据和计算它的代码在同一个JVM进程中,即在同一个executor中——task由executor执行,数据存储在executor对应的blockManager中。
- NODE_LOCAL:跨进程,数据和计算它的代码在一个节点上,但是不在一个进程中,比如在不同的executor进程中,或者是数据在HDFS文件的block中。
- NO_PREF:数据从哪里过来,性能都是一样的。
- RACK_LOCAL:数据和计算它的代码在一个机架上,数据需要在网络间传输。
- ANY:数据可能在任意地方,比如其他网络环境内,或者其他机架上,性能最差。
可以设置参数,spark.locality系列参数,来调节Spark等待task可以进行数据本地化的时间 默认都是3s
spark.locality.wait:本地化
spark.locality.wait.process:进程
spark.locality.wait.node:结点
spark.locality.wait.rack:机架
SparkConf.set("spark.locality.wait","10"):设置成10s
TaskSchedulerImpl会优先用最好的本地化级别去启动task,即会优先在包含了要处理的partition的executor中启动task,若executor已经满负载执行task,没有空闲资源执行新的task,则会按照设置的等待时间等待,超时则放大一个级别去尝试
调节时机
日志中会显示数据本地化级别,PROCESS_LOCAL,NODE_LOCAL etc,如果大多数task是PROCESS_LOCAL级别,可以不用调节 若大多数级别不是PROCESS_LOCAL,则可以调节本地化等待时长
调节完后再次查看日志,需要确认数据本地化级别提升,spark作业时间缩短
reduceByKey和groupByKey的合理使用
val counts = pairs.reduceByKey(_ + _)
val counts = pairs.groupByKey().map(wordCounts => (wordCounts._1, wordCounts._2.sum))

只有在reduceByKey处理不了时,才用
groupByKey().map()来替代。groupByKey不会进行本地聚合,而是将shuffleMapTask输出拉取到ResultTask内存中,导致大量的数据传输
aggregateByKey和reduceByKey原理一样
Shuffle调优
spark 2.x 中还有consolidation?spark2.x注释中有consolidate

这里的内容大部分是针对HashShuffleManager的,SortShuffleManager和HashShuffleManager类似,只是将map端一个task只生成一个文件而已,而不是一个task生成reduce端task数量的file
shuffle manager
spark 1.2以前版本默认用HashShuffleManager,新版默认使用SortShuffleManager,还有tungsten-sort(自己实现内存管理)
SparkConf().set("spark.shuffle.manager", "hash") #hash、sort、tungsten-sort
HashShuffleManager

在Shuffle的过程中写数据时不做排序操作,只是将数据根据Hash的结果,将各个Reduce分区的数据写到各自的磁盘文件中
SortShuffleManager

- SortShuffleManager会对每个reduce task要处理的数据,进行排序(默认的)。
- SortShuffleManager会避免像HashShuffleManager那样,默认就去创建多份磁盘文件。一个task,只会写入一个磁盘文件,不同reduce task的数据,用offset来划分界定。
spark.shuffle.sort.bypassMergeThreshold
这个参数仅适用于SortShuffleManager,SortShuffleManager在处理不需要排序的Shuffle操作时,由于排序带来性能的下降。这个参数决定了在这种情况下,当Reduce分区的数量小于多少的时候,在SortShuffleManager内部不使用Merge Sort的方式处理数据,而是与Hash Shuffle类似,直接将分区文件写入单独的文件
不同的是,在最后一步还是会将这些文件合并成一个单独的文件。这样通过去除Sort步骤来加快处理速度,代价是需要并发打开多个文件,所以内存消耗量增加,本质上是相对HashShuffleMananger的一个折衷方案。 这个参数的默认值是200个分区,如果内存GC问题严重,可以降低这个值。
tungsten-sort
使用了自己实现的一套内存管理机制,性能上有很大的提升, 而且可以避免shuffle过程中产生的大量的OOM,GC,等等内存相关的异常
参见Spark性能优化第八季之Spark Tungsten-sort Based Shuffle
ShuffleManager如何选择hash、sort、tungsten-sort
- 不需要排序
对于不需要进行排序的Shuffle操作来说,如repartition等,如果文件数量不是特别巨大,HashShuffleManager面临的内存问题不大,而SortShuffleManager需要额外的根据Partition进行排序,显然HashShuffleManager的效率会更高 - 需要排序
而对于本来就需要在Map端进行排序的Shuffle操作来说,如ReduceByKey等,使用HashShuffleManager虽然在写数据时不排序,但在其它的步骤中仍然需要排序,而SortShuffleManager则可以将写数据和排序两个工作合并在一起执行,因此即使不考虑HashShuffleManager的内存使用问题,SortShuffleManager依旧可能更快
consolidation机制
SparkConf.set("spark.shuffle.consolidateFiles", "true")
- 未开启consolidation机制的问题
大量文件IO
HashShuffleManager Shuffle过程-no consolidation
HashShuffleManager
- 每一个Mapper会根据Reducer的数量创建出相应的bucket,bucket的数量是M×R,其中M是Map的个数,R是Reduce的个数。
- Mapper产生的结果会根据设置的partition算法填充到每个bucket中去。这里的partition算法是可以自定义的,当然默认的算法是根据key哈希到不同的bucket中去。
- 当Reducer启动时,它会根据自己task的id和所依赖的Mapper的id从远端或是本地的block manager中取得相应的bucket作为Reducer的输入进行处理。
假定该job有4个Mapper和4个Reducer,有2个core,也就是能并行运行两个task。可以算出Spark的shuffle write共需要16个bucket
在shuffle consolidation中每一个bucket并非对应一个文件,而是对应文件中的一个segment,同时shuffle consolidation所产生的shuffle文件数量与Spark core的个数也有关系。在上面的图例中,job的4个Mapper分为两批运行,在第一批2个Mapper运行时会申请8个bucket,产生8个shuffle文件;而在第二批Mapper运行时,申请的8个bucket并不会再产生8个新的文件,而是追加写到之前的8个文件后面,这样一共就只有8个shuffle文件,而在文件内部这有16个不同的segment
shuffleMapTask任务运行时,task并行数量是按照分配的cpu core 数量k运行的,同一时刻只有k个shuffleMapTask同时执行,每个task都会产生一批磁盘文件,但当下一批shuffleMapTask执行时,会复用上一批shuffleMapTask中产生的文件,将数据插入到上一批产生的文件上,并不会新建文件
最后只会有k*m个文件(cpu core数量一般不多)
设置bucket缓存大小
默认情况下,shuffle的map task,输出到磁盘文件会先写入每个task自己关联的一个内存缓冲区,缓冲区大小默认是32kb。
当内存缓冲区满溢之后,才会spill溢写到磁盘文件中
spark.shuffle.file.buffer:map task的写磁盘缓存,默认32k,设置越大,写入到对应bucket文件次数越少
设置拉取缓存大小
spark.reducer.maxSizeInFlight:reduce task的拉取缓存,默认48m
ReduceTask中将 MapTask拉取数据到内存中时,每次最大拉取48m(可能拉取小于48M),拉取完就聚合处理,然后再拉取
当内存足够时,可以设置更大的拉取缓存大小,减少拉取次数
Reduce端是多次重复向map端拉取数据,而不是等到map端都将数据输入文件才拉取
另一方面,增大拉取缓存时,可能会导致OOM:每个task拉取的数据量大,所有task拉取满额数据,加上reduce端执行的聚合函数的代码,可能会创建大量对象,最终导致OOM,此时只能设置更小的拉取值
只有当应用资源充足,map端数据不是非常大时,可以设置更大的拉取缓存
拉取失败重试设置
当blockManager挂掉/GC,task无法通过blockManager获取数据,报错shuffle output file not found
若是blockManager挂掉,则应用会失败
若是blockManager GC,则DAGScheduler会重复提交stage,恢复正常
spark.shuffle.io.maxRetries:拉取失败的最大重试次数,默认3次
spark.shuffle.io.retryWait:拉取失败的重试间隔,默认5s
默认时,若3*5=15s内没有拉取到数据,则会报shuffle output file not found
reduce task拉取数据时,可能会遇到map task executor的jvm full GC,导致工作线程暂停,拉取超时失败
设置reduce内存比例
spark.shuffle.memoryFraction:在拉取到数据之后,会用hashmap对各个key对应的values进行汇聚,该参数用于设置executor中reduce端聚合的内存比例,默认0.2,超过比例就会溢出到磁盘上.
bucket缓存大小和reduce内存比例有相关,一端出问题,另一端也容易出问题:都是磁盘IO频繁,影响性能
场景
可以从spark UI 查看总体上task shuffle write和shuffle read信息,读写量大,则可以增大相关参数
spark.shuffle.file.buffer #可以每次增大一倍查看效果
spark.shuffle.memoryFraction #每次提高0.1查看效果
shuffle参数
| 属性名称 | 默认值 | 属性说明 |
|---|---|---|
| spark.reducer.maxSizeInFlight | 48m | reduce task的buffer缓冲,代表了每个reduce task每次能够拉取的map side数据最大大小,如果内存充足,可以考虑加大大小,从而减少网络传输次数,提升性能 |
| spark.shuffle.blockTransferService | netty | shuffle过程中,传输数据的方式,两种选项,netty或nio,spark 1.2开始,默认就是netty,比较简单而且性能较高,spark 1.5开始nio就是过期的了,而且spark 1.6中会去除掉 |
| spark.shuffle.compress | true | 是否对map side输出的文件进行压缩,默认是启用压缩的,压缩器是由spark.io.compression.codec属性指定的,默认是snappy压缩器,该压缩器强调的是压缩速度,而不是压缩率 |
| spark.shuffle.consolidateFiles | false | 默认为false,如果设置为true,那么就会合并map side输出文件,对于reduce task数量特别多的情况下,可以极大减少磁盘IO开销,提升性能 |
| spark.shuffle.file.buffer | 32k | map side task的内存buffer大小,写数据到磁盘文件之前,会先保存在缓冲中,如果内存充足,可以适当加大大小,从而减少map side磁盘IO次数,提升性能 |
| spark.shuffle.io.maxRetries | 3 | 网络传输数据过程中,如果出现了网络IO异常,重试拉取数据的次数,默认是3次,对于耗时的shuffle操作,建议加大次数,以避免full gc或者网络不通常导致的数据拉取失败,进而导致task lost,增加shuffle操作的稳定性 |
| spark.shuffle.io.retryWait | 5s | 每次重试拉取数据的等待间隔,默认是5s,建议加大时长,理由同上,保证shuffle操作的稳定性 |
| spark.shuffle.io.numConnectionsPerPeer | 1 | 机器之间的可以重用的网络连接,主要用于在大型集群中减小网络连接的建立开销,如果一个集群的机器并不多,可以考虑增加这个值 |
| spark.shuffle.io.preferDirectBufs | true | 启用堆外内存,可以避免shuffle过程的频繁gc,如果堆外内存非常紧张,则可以考虑关闭这个选项 |
| spark.shuffle.manager | sort | ShuffleManager,Spark 1.5以后,有三种可选的,hash、sort和tungsten-sort,sort-based ShuffleManager会更高效实用内存,并且避免产生大量的map side磁盘文件,从Spark 1.2开始就是默认的选项,tungsten-sort与sort类似,但是内存性能更高 |
| spark.shuffle.memoryFraction | 0.2 | 如果spark.shuffle.spill属性为true,那么该选项生效,代表了executor内存中,用于进行shuffle reduce side聚合的内存比例,默认是20%,如果内存充足,建议调高这个比例,给reduce聚合更多内存,避免内存不足频繁读写磁盘 |
| spark.shuffle.service.enabled | false | 启用外部shuffle服务,这个服务会安全地保存shuffle过程中,executor写的磁盘文件,因此executor即使挂掉也不要紧,必须配合spark.dynamicAllocation.enabled属性设置为true,才能生效,而且外部shuffle服务必须进行安装和启动,才能启用这个属性 |
| spark.shuffle.service.port | 7337 | 外部shuffle服务的端口号,具体解释同上 |
| spark.shuffle.sort.bypassMergeThreshold | 200 | 对于sort-based ShuffleManager,如果没有进行map side聚合,而且reduce task数量少于这个值,那么就不会进行排序,如果你使用sort ShuffleManager,而且不需要排序,那么可以考虑将这个值加大,直到比你指定的所有task数量都大,以避免进行额外的sort,从而提升性能 |
| spark.shuffle.spill | true | 当reduce side的聚合内存使用量超过了spark.shuffle.memoryFraction指定的比例时,就进行磁盘的溢写操作 |
| spark.shuffle.spill.compress | true | 同上,进行磁盘溢写时,是否进行文件压缩,使用spark.io.compression.codec属性指定的压缩器,默认是snappy,速度优先 |
算子调优
MapPartitions
Map VS MapPartitions
普通的map操作,若partition中有1万条数据,那么function要执行和计算1万次。当内存不足时,可以将已经处理的数据内存里面垃圾回收掉,避免OOM
而使用MapPartitions操作之后,一个task仅仅会执行一次function,function一次接收所有的partition数据,只要执行一次就可以了.内存不足以一次处理一个partition的数据,会OOM
适用场景
数据量不大时,估算每个partition的量和每个executor的内存资源,内存是否能容纳所有的partition数据
coalesce配合filter使用
filter操作之后
- 每个partition数据量变少,但是但后续处理的task不变,浪费计算资源
- partition数据量不同,出现数据倾斜,task处理数据量不均
用coalesce压缩partition数量
local模式下,不用去设置分区和并行度的数量,local模式自己本身就是进程内模拟的集群来执行,本身性能就很高,对并行度、partition数量都有一定的内部的优化
使用repartitionAndSortWithinPartitions替代repartition与sort类操作
repartitionAndSortWithinPartitions是Spark官网推荐的一个算子,官方建议,如果需要在repartition重分区之后,还要进行排序,建议直接使用repartitionAndSortWithinPartitions算子。因为该算子可以一边进行重分区的shuffle操作,一边进行排序。shuffle与sort两个操作同时进行,比先shuffle再sort来说,性能可能是要高的