我想用大白话讲清楚vue2中watch和computed

6,726 阅读4分钟

背景

一直以来我对vue中的watchcomputed都一知半解的,知道一点(例如:watchcomputed的本质都是new Watcher,computed有缓存,只有调用的时候才会执行,也只有当依赖的数据变化了,才会再次触发...),然后就没有然后了。

也看了很多大佬写的文章,一大段一大段的源码列出来,着实让我这个菜鸡看的头大,自然也就不想看了。最近,我又开始学习vue源码,才真正理解了它们的实现原理。

data() {
  return {
    msg: 'hello guys',
    info: {age:'18'},
    name: 'FinGet'
  }
}

watcher 观察者

watcher 是什么?侦听器?它就是个类class!

class Watcher{
  constructor(vm,exprOrFn,callback,options,isRenderWatcher){
  }
}
  • vm vue实例
  • exprOrFn 可能是字符串或者回调函数(有点懵就往后看,现在它不重要)
  • options 各种配置项(配置啥,往后看)
  • isRenderWatcher 是否是渲染Wathcer

initState

Vue 初始化中 会执行一个 initState方法,其中有大家最熟悉的initData,就是Object.defineProperty数据劫持。

export function initState(vm) {
  const opts = vm.$options;
  // vue 的数据来源 属性 方法 数据 计算属性 watch
  if(opts.props) {
    initProps(vm);
  }
  if(opts.methods) {
    initMethod(vm);
  }
  if(opts.data) {
    initData(vm);
  }
  if(opts.computed){
    initComputed(vm);
  }
  if(opts.watch) {
    initWatch(vm, opts.watch);
  }
}

在数据劫持中,Watcher的好基友Dep(被观察者)出现了,Dep就是为了把Watcher存起来。

观察者模式中,被观察者需要把所有要观察它的观察者收集起来,这样在自身改变时,就可以通知所有的观察者作出响应。

在vue2中,我们为每一个数据(属性),创建 一个 Dep 实例,也就是说,每一个属性都是一个被观察者,需要观察它的可能是(渲染watcher,计算属性watcher,自定义watcher),所以我们就把这些watcher都存起来dep.append,在数据被修改时,通知所有的watcher作出响应dep.notify

function defineReactive(data, key, val) {
  let dep = new Dep(); 
  Object.defineProperty(data, key, {
    get(){
      if(Dep.target) {
        dep.depend(); // 收集依赖
      }
      return val;
    },
    set(newVal) {
      if(newVal === val) return;
      val = newVal;
      dep.notify(); // 通知执行
    }
  })
}

initData的时候,Dep.target啥也不是,所以收集了个寂寞。target是绑在Dep这个类上的,不是实例上的。

但是当$mount之后,就不一样了。至于$mount中执行的什么compilegeneraterenderpatchdiff都不是本文关注的,不重要,绕过!

你只需要知道一件事:会执行下面的代码

new Watcher(vm, updateComponent, () => {}, {}, true); // true 表示他是一个渲染watcher

updateComponent就是更新哈,不计较具体执行,它现在就是个会更新页面的回调函数,它会被存在Watchergetter中。它对应的就是最开始那个exprOrFn参数。

嘿嘿嘿,这个时候就不一样了:

  1. 渲染页面就是调用了你定义的数据(别杠,定义了没调用),就会走get
  2. 上面new Watcher 的时候调用一个方法把这个实例放到Dep.target上,再次走到get中就可以收集依赖了
pushTarget(watcher) {
  Dep.target = watcher;
}

这两件事正好凑到一起,那么 dep.depend()就干活了。

所以到这里可以明白一件事,所有的data中定义的数据,只要被调用,它都会收集一个渲染watcher,也就是数据改变,执行set中的dep.notify就会执行渲染watcher

下图就是定义了msginfoname三个数据,它们都有个渲染Watcher

眼尖的小伙伴应该看到了msg中还有两个watcher,一个是用户定义的watch,另一个也是用户定义的watch。啊,当然不是啦,vue是做了去重的,不会有重复的watcher,正如你所料,另一个是computed watcher

用户watch

我们一般是这样使用watch的:

watch: {
  msg(newVal, oldVal){
    console.log('my watch',newVal, oldVal)
  }
  // or
  msg: {
    handler(newVal, oldVal) {
      console.log('my watch',newVal, oldVal)
    },
    immediate: true
  }
}

这里会执行一个initWatch,一顿操作之后,就是提取出exprOrFn(这个时候它就是个字符串了(msg))、handleroptions,这就和Watcher莫名的契合了,然后就顺理成章的调用了vm.$watch方法。

 Vue.prototype.$watch = function(exprOrFn, cb, options = {}) {
    options.user = true; // 标记为用户watcher
    // 核心就是创建个watcher
    const watcher = new Watcher(this, exprOrFn, cb, options);
    if(options.immediate){
      cb.call(vm,watcher.value)
    }
 }

来吧,避免不了看看这段代码(本来粘贴了好长一段,但说了大白话,我就把和这段关系不大的给删减了):

class Watcher{
  constructor(vm,exprOrFn,callback,options,isRenderWatcher){
    this.vm = vm;
    this.callback = callback;
    this.options = options;
    if(options) {
      this.user = !!options.user;
    }
    this.id = id ++;
    if (typeof exprOrFn == 'function') {
      this.getter = exprOrFn; // 将传过来的回调函数 放到getter属性上
    } else {
      // 当exprOrFn 是个字符串的时候,就需要去取值(返回一个取值函数 闭包)
      this.getter = parsePath(exprOrFn);
      // 如果getter不存在 会赋值一个 函数
      if (!this.getter) {
        this.getter = (() => {});
      }
    }
    this.value = this.get();
  }
  get(){
    pushTarget(this); // 把当前watcher 存入dep中
    let result = this.getter.call(this.vm, this.vm); // 渲染watcher的执行 这里会走到observe的get方法,然后存下这个watcher
    popTarget(); // 再置空 当执行到这一步的时候 所以的依赖收集都完成了,都是同一个watcher
    return result;
  }
}
// 这个就是拿来把msg的值取到,取到的就是oldVal
function parsePath(path) {
  if (!path) {
    return
  }
  var segments = path.split('.');
  return function(obj) {
    for (var i = 0; i < segments.length; i++) {
      if (!obj) { return }
      obj = obj[segments[i]];
    }
    return obj
  }
}

大家可以看到,new Watcher会执行一下get方法,当是渲染Watcher就会渲染页面,执行一次updateComponent,当它是用户Watcher就是执行parsePath中的返回的方法,然后得到一个值this.value也就是oldVal

嘿嘿嘿,既然取值了,那又走到了msgget里面,这个时候dep.depend()又干活了,用户Watcher就存进去了。

msg改变的时候,这过程中还有一些骚操作,不重要哈,最后会执行一个run方法,调用回调函数,把newValueoldValue传进去:

// dep  
notify() {
  this.subs.forEach(watcher => watcher.update())
}
// watch
update(){
  if (this.lazy) {
    // 计算属性 需要更新
    this.dirty = true;
  } else if (this.sync) {
    this.run();
  } else {
    // 异步更新 多次修改同一个值 只更新一次
    queueWatcher(this);
  }
  // queueWatcher(this);
  // this.get()
}
run(){
  let oldValue = this.value;
  // 再执行一次就拿到了现在的值,会去重哈,watcher不会重复添加
  let newValue = this.get();
  this.value = newValue;
  if(this.user && oldValue != newValue) { 
    // 是用户watcher, 就调用callback 也就是 handler
    this.callback(newValue, oldValue)
  }
}

computed

computed: {
  c_msg() {
    return this.msg + 'computed'
  }
  // or
  c_msg: {
    get() {
      return this.msg + 'computed'
    },
    set() {}
  }
},

computed有什么特点:

  1. 调用的时候才会执行
  2. 有缓存
  3. 依赖改变时会重新计算

调用的时候执行,我怎么知道它在调用?嘿嘿嘿,Object.defineProperty不就是干这事的嘛,巧了不是。

依赖的数据改变时会重新计算,那就需要收集依赖了。还是那个逻辑,调用了this.msg -> get -> dep.depend()

function initComputed(vm) {
  let computed = vm.$options.computed;
  const watchers = vm._computedWatchers = {};
  for(let key in computed) {
    const userDef = computed[key];
    // 获取get方法
    const getter = typeof userDef === 'function' ? userDef : userDef.get;
    // 创建计算属性watcher lazy就是第一次不调用
    watchers[key] = new Watcher(vm, userDef, () => {}, { lazy: true });
    defineComputed(vm, key, userDef)
  }
}
const sharedPropertyDefinition = {
  enumerable: true,
  configurable: true,
  get: () => {},
  set: () => {}
}
function defineComputed(target, key, userDef) {
  if (typeof userDef === 'function') {
      sharedPropertyDefinition.get = createComputedGetter(key)
  } else {
      sharedPropertyDefinition.get = createComputedGetter(userDef.get);
      sharedPropertyDefinition.set = userDef.set;
  }
  // 使用defineProperty定义 这样才能做到使用才计算
  Object.defineProperty(target, key, sharedPropertyDefinition)
}

下面这一段最重要,上面的看一眼就好,上面做的就是把get方法找出来,用Object.defineProperty绑定一下。

class Watcher{
  constructor(vm,exprOrFn,callback,options,isRenderWatcher){
  	... 
    this.dirty = this.lazy;
    // lazy 第一次不执行
    this.value = this.lazy ? undefined : this.get();
    ...
  }
  
  update(){
    if (this.lazy) {
      // 计算属性 需要更新
      this.dirty = true;
    } else if (this.sync) {
      this.run();
    } else {
      queueWatcher(this); // 这就是个陪衬 现在不管它
    }
  }
  evaluate() {
    this.value = this.get();
    this.dirty = false;
  }
}

缓存就在这里,执行get方法会拿到一个返回值this.value就是缓存的值,在用户Watcher中,它就是oldValue,写到这里的时候,对尤大神的佩服,又加深一层。🐂🍺plus!

function createComputedGetter(key) {
  return function computedGetter() {
    // this 指向vue 实例
    const watcher = this._computedWatchers[key];
    if (watcher) {
      if (watcher.dirty) { // 如果dirty为true
        watcher.evaluate();// 计算出新值,并将dirty 更新为false
      }
      // 如果依赖的值不发生变化,则返回上次计算的结果
      return watcher.value
    }
  }
}

watcherupdate是什么时候调用的?也就是数据更新调用dep.notify()dirty就需要变成true,但是计算属性还是不能马上计算,还是需要在调用的时候才计算,所以在update的时候只是改了dirty的状态!然后下次调用的时候就会重新计算。

依赖数据修改 -> 通知更新后 -> 重置 脏数据标志位 -> 页面读取 computed 时(渲染watcher执行)再更新值(重新计算)。

class Dep {
  constructor() {
    this.id = id ++;
    this.subs = [];
  }
  addSub(watcher) {
    this.subs.push(watcher);
  }
  depend() {
    Dep.target.addDep(this);
  }
  notify() {
    this.subs.forEach(watcher => watcher.update())
  }
}

这里写一个initComputed的伪代码:

function initComputed(vm) {
  const computed = vm.$options.computed;
  const watchers = {};
  for (const key in computed) {
    const userDef = computed[key];
    const getter = typeof userDef === 'function' ? userDef : userDef.get;

    // 1. 为计算属性创建一个watcher
    watchers[key] = new Watcher(vm, getter, () => {}, {lazy: true});
    
    // 2. 为计算属性创建一个代理(因为我们要监听计算属性在哪里调用,调用的时候是否需要重新计算)
    Object.defineProperty(vm, key, {
      get: () => {
        // 3. 访问计算属性时,触发watcher的get方法
        const watcher = watchers[key];
        // 脏数据标志位 当依赖数据变化,调用对应的watcher.update 重置了
        // dirty,这样再次调用了compouted的该属性,就会重新计算
        // 一般情况下,依赖数据的改变,会导致页面刷新(渲染watcher.update),在template中
        // 使用的计算属性也就会再次触发get,然后重新计算
        if (watcher.dirty) { 
          watcher.evaluate();
        }
        // 如果依赖的值不发生变化,则返回上次计算的结果
        return watcher.value;
      }
    });
  }
}

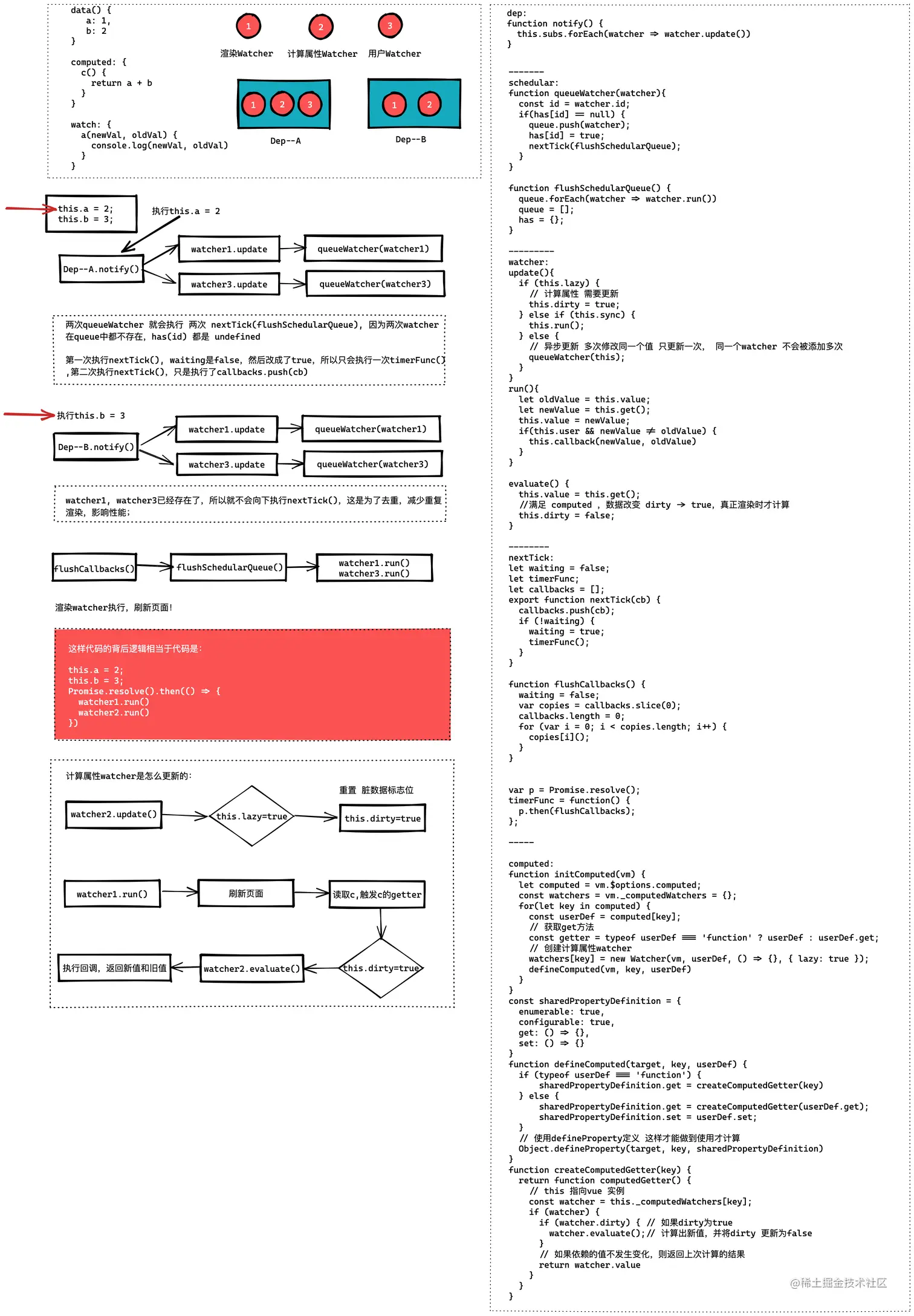
vue2异步更新

vue2异步更新.png

总结

  1. watchcomputed 本质都是Watcher,都被存放在Dep中,当数据改变时,就执行dep.notify把当前对应Dep实例中存的Watcherrun一下,这样执行了渲染Watcher 页面就刷新了;
  2. 每一个数据都有自己的Dep,如果他在模版中被调用,那它一定有一个渲染Watcher
  3. initData时,是没有 Watcher 可以收集的;
  4. 发现没有,渲染WatcherComputed 中,exprOrFn都是函数,用户Watcher 中都是字符串。

文章中的代码是简略版的,还有很多细枝末节的东西没说,不重要也只是针对本文不重要,大家可以去阅读源码更深入的理解。