一、代码简洁,HTML一行代码(如下),具体属性看后面
<t-ant-layout-table
title="样品列表" // 列表title(在表格左侧)
isCustomScroll // 开启自定义横向滚动条
columnSetting // 显示设置(隐藏/显示列)
name="columnSetting" // 隐藏/显示列唯一性
:pagination="pageOpt" // 分页器
@paginationChange="handleTableChange" // 获取当前选择页
@showSizeChange="showSizeChange" // 每页显示总条数时触发
:columns="columns" // 表头
:dataSource="sourceData" // 数据源
:tableOpt="{rowSelection: {selectedRowKeys: selectedRowKeys, onChange: onSelectChange}}" <!--添加Antd table属性 -->
>
<template #btn>
<a-button type="primary" icon="plus" @click="creat">新增</a-button>
<a-button type="primary" @click="anew" :disabled="selectedRowKeys.length === 0 ">重新处理</a-button>
<a-button type="primary" @click="toVoids" :disabled="selectedRowKeys.length === 0 ">作废</a-button>
</template>
</t-ant-layout-table>
二、组件集成了以下功能
1、常规表格
2、内置分页器————配置pagination属性
3、自定义渲染列数据————配置columns下的customRender
4、内置表格内外操作按钮(表格外使用插槽btn,表格内配置columns下的customRender)
5、表格复选框——+配置tableOpt属性rowSelection: {selectedRowKeys: selectedRowKeys, onChange: onSelectChange}
6、内置调整表格列宽————配置tableOpt属性bordered:true
7、某列自定义插槽显示————配置columns属性scopedSlots: { customRender: '自定义插槽名' }
8、动态显示隐藏拖动排序列(表头)————配置column-setting/name属性(确保唯一值)
9、自定义横向滚动条始终在可视区域下面————配置isCustomScroll属性
10、固定列之类的都可在tableOpt属性中配置(即集成了antd的属性)
三、参数配置
配置参数(Attributes)
| 参数 | 说明 | 类型 | 默认值 |
|---|
| title | 左上侧标题 | string,slot | 无 |
| btn | 右上侧按钮组插槽 | slot | 无 |
| columns | table 列描述,详细见下方配置说明。 | array | 无 |
| dataSource | table 数据源 | array | 无 |
| tableOpt | antd table 配置 | {} | 无 |
| pagination | 分页器配置{current: number, pageSize: number, total: number,paginationOpt:{antd pagination 配置}} | object | 无 |
| table | 报表内容插槽,当使用该插槽时,默认 table 将不渲染 | slot | 无 |
| isCustomScroll | 是否开启自定义横向滚动条 | Boolean | false |
| columnSetting | 是否显示设置(隐藏/显示列) | Boolean | false |
| name | 组件唯一标记,类似 Key 值,用于缓存表头数据 | String | 无 |
columns 配置参数(columns Attributes)
| 参数 | 说明 | 类型 | 默认值 |
|---|
| title | 列头显示文字 | string | 无 |
| dataIndex | 列数据在数据项中对应的 key | string | 无 |
| width | 列宽度 | number | 无 |
| scopedSlots | 某列插槽显示 | {customRender:'自定义插槽'} | 当前 dataIndex 值 |
| customRender | 自定义渲染 | {comps: comp[]} | 无 |
comp 配置参数(customRender Attributes)
| 参数 | 说明 | 类型 | 默认值 |
|---|
| isShow | 组件渲染条件,返回 true 渲染,反之不渲染 | (scope) => {return true} | 无 |
| comp | 组件名称,可直接指定 element 或其他全局注册的组件如:'el-input',也可引入非全局组件后直接指向如:Button | string ,component | 无 |
| text | 渲染时组件设置组件文本 | string | 无 |
| bind | 渲染时组件会调用 v-text 指定设置该配置更新元素的属性 | object | 无 |
| event | 设置组件监听的事件,渲染时组件会调用 v-event 指定设置该配置更新元素的事件 | (scope) => ({[propName: eventName]: () => {}}) | 无 |
| slot | 指定插入的插槽 | string | 无 |
| child | 支持子组件配置,参数与上方一致 | array | 无 |
pagination 配置参数(pagination Attributes)
| 参数 | 说明 | 类型 | 默认值 |
|---|
| current | 分页器当前页 | number | 1 |
| total | 数据量总数,用于计算分页器总页数 | number | 0 |
| pageSize | 每一页的数据量 | number | 10 |
| paginationOpt | antd pagination 属性配置 | object | 无 |
事件(events)
| 事件名 | 说明 | 回调参数 |
|---|
| paginationChange | 分页器页码发生变化时触发 | Function(current: number) |
| showSizeChange | 分页器选择每页显示总条数时触发 | Function(current: number,pageSize:number) |
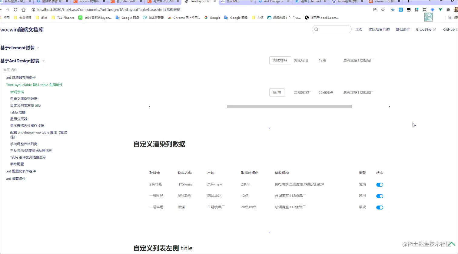
四、最终效果图

最后
gitHub组件地址
gitee码云组件地址
相关文章
基于ElementUi再次封装基础组件文档